Barotrauma – より良いバニラ リアクター自動化

既存のよく知られている原子炉の自動化に加えて、1 時間のコンポーネントの苦労をせずに改善します。
ボーナス!比較原子炉自動化試験用の私の装置はワークショップにあります.
リアクターの基本
原子炉には、熱生成 (核分裂) とその熱を使用するエネルギー生成 (タービン) の 2 つのサブシステムがあります。
理想的な原子炉は、潜水艦が必要とする負荷に対して正確な量の電力をタービンが生成するのにかろうじて十分な熱を生成します。
発生する熱が「ギリギリ」以上の場合、燃料を浪費し、極端な場合には原子炉を溶かします。
生成された電力が負荷を超えると、船の電気機器が損傷します。
「燃料の浪費」(枯渇した燃料棒の生産) や送電網の過負荷 (電気技術の訓練) が必要な場合もありますが、ここでは取り上げません。
機能以外の要件 – ビルドに使用するリソース (コンポーネント) をできるだけ少なくし、できるだけシンプルに保ちます。

典型的な原子炉自動化アプローチ
原子炉自動化の選択は、潜水艦のリソースの可用性に依存します。
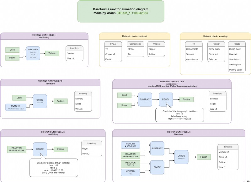
最初の変種であり、最も規則的な (そしておそらくより優れた) ものは、2 構成要素のレクターです。
正規表現コンポーネントを使用して原子炉温度の入力を制御し、タービン出力のより大きなコンポーネントを制御します。
これは、0 と 100 の値のみを使用して動作するため、最も「リアクティブ」なバリアントです。そのため、両方のコントロールを (ほぼ) 常に振動させ、理想的な位置で跳ね返る傾向があります。
コンポーネントが 1 つしかない場合は、最初に核分裂速度を自動化します。欠点なく複数のロッドを使用でき、原子炉の過熱はタービンの非効率性よりもはるかに厄介です。
温度の値は潜水艦の需要と供給に依存しますが、私は 3999 から始めて、必要に応じて 4999 に切り替えます.
リソース リスト:2 つのコンポーネント、5 つのワイヤ。
(私はそのアプローチの作成者ではありません。参考までに)
非振動リアクター自動化
別のタービン制御モードは、サブ要求の正確な負荷に従うことです。
値が maxReactorVoltage/100 のメモリ コンポーネントを追加し、負荷をその数値で割ります。 Reactor タービン スライダーは、常に緑色の範囲の中央に従うようになりました。
したがって、グリッドに大きな負荷スパイクが発生しない場合 (つまり、乗組員が潜水任務で不在の間、潜水艦がアイドル状態である場合)、原子炉は理想的なもののように動作します。
精度には代償が伴います。原子炉の能力よりもゆっくりと出力を調整します。
その背後にある理由 – タービン制御には慣性があります – 設定値に近づくほど調整が遅くなります.
この方法自体は、船の電気システムに損傷を与えるため、「より大きなコンポーネント」のタービン制御よりも潜水艦にとって悪いものです。
タービン アクセラレータ – 原子炉自動化の改善
タービン加速器を追加して、精度と 2 成分反応器の反応性を組み合わせます。
(これは、トラウマ エンジニアリング コミュニティへの私の最初の貢献です)
「減算」と別の正規表現コンポーネントをシチューに追加します。彼らは最大速度で目的の領域に出力をもたらし、既存のセットアップに正確な調整を任せます.
ゲームの現在のバージョンでコンポーネントがどのように評価されるかにより、正確なコントローラーの上と後に適用する必要があります。
(負荷 - 電力) -> 正規表現 (キャプチャ グループ値 tb を確認) 式 "^(?-?\d{2,})$" ->turbine_in
正確な制御よりも最大 50% 効率的にタービンを制御でき、一定の負荷の下で振動しません。
すでにベテランのトラウマ ダイバーですか?必要なものはすべてここにあります
MaxReactorPower-% ベースのタービン制御に減算と正規表現を追加します。
負荷 – 電力 -> 正規表現 ^(?-?\d{2,})$ ->turbine_in

ハッピーダイビング!
